Mind Mapping¶
Osmosis renders your markdown structure as a fully interactive mind map. Headings, bullet lists, and numbered lists become nodes. The map and your markdown stay in sync — edit one, and the other updates instantly.

How Markdown Maps to Nodes¶
| Markdown | Node Type |
|---|---|
# Heading through ###### Heading |
Branch nodes (depth = heading level) |
- Item or * Item |
Bullet list nodes |
1. Item |
Numbered list nodes |
| Plain paragraphs | Paragraph nodes |
![[other-note]] |
Transcluded sub-branch |
Nodes render rich content — bold, italic, code, images, and LaTeX all display inside map nodes.
Opening a Mind Map¶
| Method | How |
|---|---|
| Editor header | Click the icon next to the reading view toggle |
| Command palette | "Open mind map view" |
| File menu | Right-click a file > "Mind map view" |
| Ribbon | Click the icon in the left sidebar |

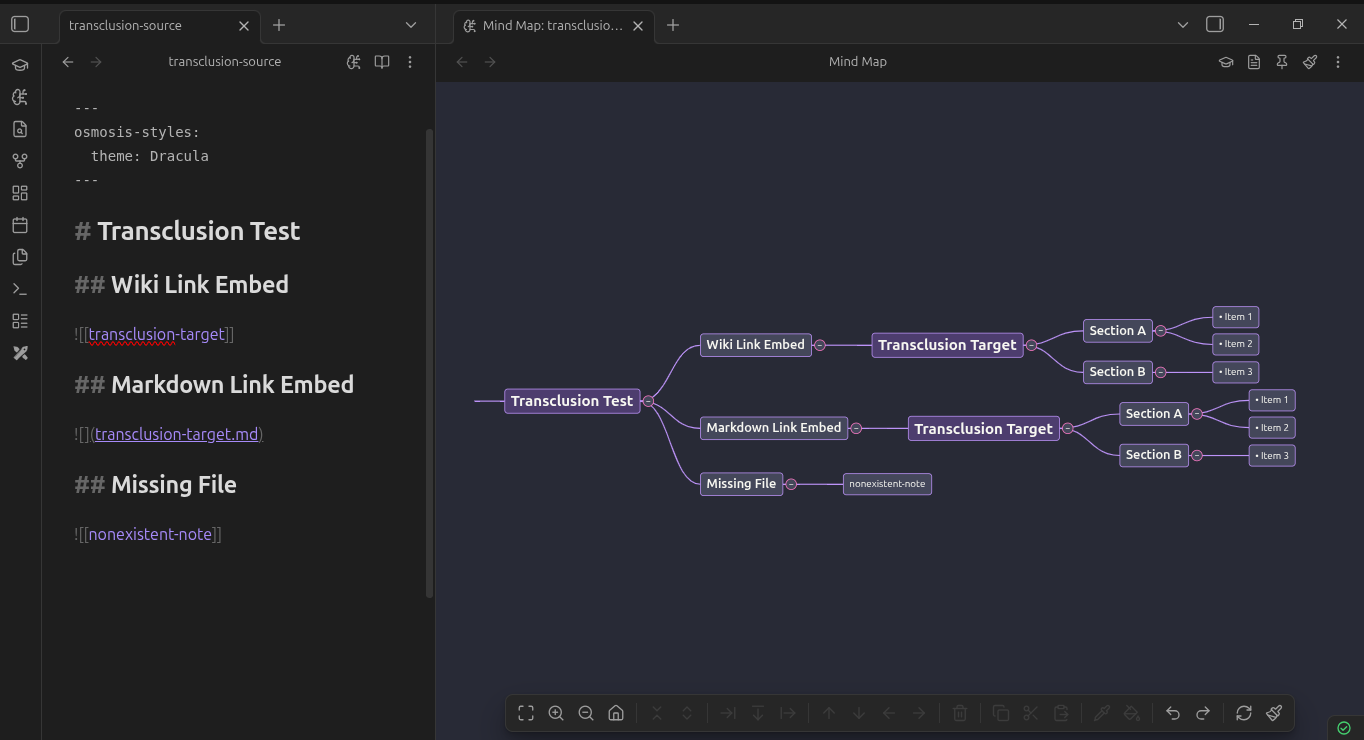
Transclusion¶
Embed another note's content as a sub-branch using standard Obsidian syntax:
The embedded note's heading and list structure appears as a collapsible sub-branch. Transcluded branches are lazy-loaded — they only parse when expanded. Editing a transcluded node writes changes to the source file.

Cursor Sync¶
When enabled (on by default), clicking a node scrolls the markdown editor to that line, and placing your cursor in the editor highlights the corresponding node.
Toggle in Settings > Osmosis > Cursor sync.
Touch Support¶
Osmosis works on Obsidian mobile:
| Action | Gesture |
|---|---|
| Pan | Single finger drag on canvas |
| Zoom | Pinch |
| Select | Tap a node |
| Edit | Double-tap a node |
| Context menu | Long-press a node or canvas |
Guides¶
-
Add, delete, move, and restructure nodes with keyboard shortcuts and context menus
-
Keyboard navigation, selection, viewport controls, and collapse/expand
-
Themes, node shapes, branch lines, per-map settings, and the style cascade